Order Management System (OMS)

Order Management System (OMS)

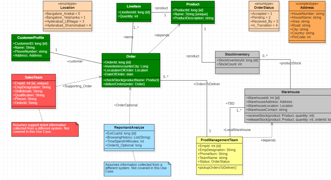
An Order Management System (OMS) is a software that helps businesses manage their entire order lifecycle, from order creation to order delivery.It is an automated system that processes orders with integration of any business tool.We can also have the most efficient functionality like route management based on the order creation location we route it to a warehouse or store that is near and with stock available to pick up the order and we can also process return requests and print shipping address with help of OMS. End users or customers use this through an ecommerce platform to place orders, track shipment or return and check on refund status.

Actors

  • Customers
  • Sales team
  • Customer service team
  • Warehouse-Inventory team
  • Product Management team
Precondition: 

OMS software to be connected with some ecommerce platform for customers to place an order.

Flow of events - some common usecases Customer places an order using some ecommerce platform and for shipment tracking or return orders.

Customer Support team create orders, return and support related functionality, they can also print shipping addresses, labels for delivery and history. Warehouse team can check the stock levels and stock routing based on customer location. The product team looks after the products in store and in warehouse, check products and pack them, check the stock details and supplier details etc..

Problem statement: 

To develop an OMS application software it takes a couple of weeks to write the code, organization has to hire the resources which involves cost, time and there are chances of human mistakes on accuracy and consistency until the sprint

Solution Statement

CodeWizard generates the code for the requirements in couple of minutes reducing the time it takes to complete the application software development eliminating tedious or repetitive coding and improves the accuracy and consistency.It allows the enterprises to choose the technology stack. Which eventually reduces the number of people needed to complete the coding tasks, allowing organizations to reduce their hiring,software purchases and other costs. We can update the requirements on the go and just get the code on finger tips at lightening speed. Majorly we can iterate it faster towards UAT.